Venturestack is a 40 hrs co-design project to design a desktop app that aims to assist startups to the journey of success.
My role
User research and analysis
UX design development
Wireframing and prototyping
UI high-fidelity design
Style guide
What makes VentureStack?
VentureStack is a digital platform that helps founders launch enduring startups. The failure rate of startups was measured at around 90% in 2019. Yes! Building a startup is never an easy dream. It can easily fall when you fail to put your effort on the right track. Realizing there is a gap between the actual needs of founders as they develop their business plans and the existing tools and platforms which are meant to help, VentureStack is aimed to be developed as an one-stop platform, from building their startups to fund-raising, where founders can build their startups with a strong foundation at their own pace with solid guidance.
Problem statement
So...what is the problem?
In fact, starting with a business idea in mind, founders often prepare a bunch of plans and documents to define different aspects of their business. Not only these documents are packaged as reference documents of the company itself but also as pitching materials for matching investors and accelerators at a later stage. It is common for founders preparing all the documents without really understanding the true value of each of these documents to strengthen and validate the potential of their business idea. And what’s more, to find the ideal investors and accelerators with the right approach. As a result, startups are found breaking into pieces either earlier or later.
Yet, most of the existing products and tools in the market only provide part of the whole journey. While some of them help founders to “fill in” all the essential documents, others aim to match founders with accelerators and investors without providing useful guidance and advice, which we see the potential of combining all segments of services into one which can truly help all founders.
Learn the basic
Combining the knowledge from our stakeholder and additional research from our team, we find startups generally growing in a pattern:
Secondary research
Understanding our competitors
In addition, our team also did some research on some of our competitors to explore the current market and better understand what we should further develop.
Based on our research, we learnt that there is no existing product which can truly provide one-stop service with a mentorship program for founders to develop their business ideas with an effective strategy and real-time support and guidance throughout a full startup journey.
(not) Too much to handle
As my team and I further discussed the goal of the project, we began to develop user stories in order to understand how the platform should functions.
Noticing the complexity of the platform and our time constraint, we attempted to narrow down the project in a more realistic and attainable way by focusing on the MVP of the platform which provides the most value and impact to the business. After further discussing with our stakeholder towards the core value of the business and expectations, we realized some of the most impactful values of the platform:
“ ...what makes us different from others is that we teach them how to validate their business ideas with all the business canvases…”
“...founders do not understand these canvases well enough…simply filling in the information will not help… it is easy but can’t help…”
We finally came to a conclusion to create our MVP focusing on:
Redefining problem statement
HOW MIGHT WE help founders to prepare their business plans systematically and effectively validate their business ideas.
Ideation
Catch up with time & let’s do it
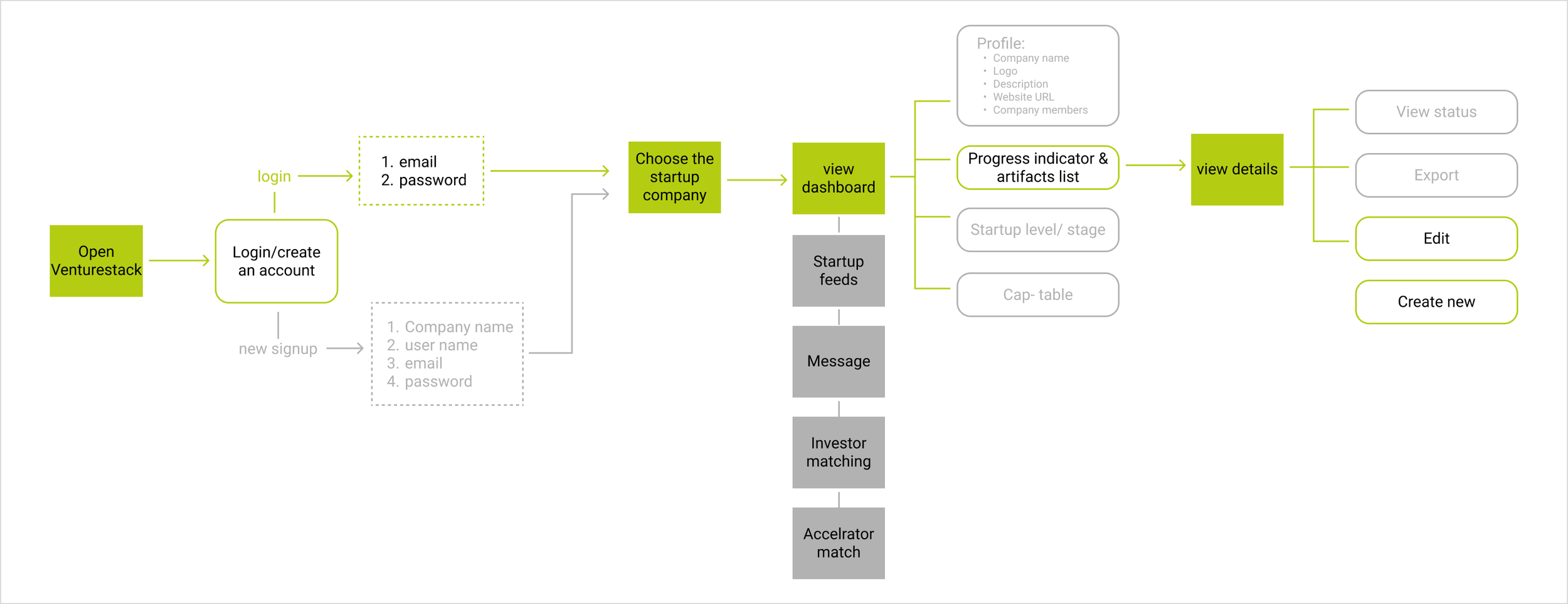
Based on our problem statement, I drafted our red route as to complete document and submit for review.
Once the user flow was approved by the team and VentureStack, I also created a sitemap to further construct the general flow of pages of the MVP.
As we tried to further break down the flow, we found the actual content of how founders should approach each document was missing in order to complete the MVP. However, due to the confidentiality of the information involved, we could not access the data of VentureStack but utilize the existing templates available.
Feel it & make it works!
I then moved on to sketch out one of the most important screens: the dashboard/ landing page, a screen where the user first enters and is able to have a glance of his overall progress and important information and notifications.
I did an exercise of Crazy 8s to expand my creative exploration.
Red route sketches and lo-fi wireframe
My team and I picked my third sketch (circled in green) as we think besides it fulfills most of the criterias of our ideal dashboard, it also provides a sense of some critical goals required by VentureStack: simplicity and ease of use.
Wireframes & Prototypes
Low-fidelity wireframes
Final Prototypes
After combining and discussing with my team about the drafts to ensure a cohesive design, I created the low-fidelity wireframes to be presented to VentureStack. We purposely kept the wireframe in grey tone so that we could focus on the functionality without any visual attractions. Next, we went out creating the Hi-fidelity wireframes and prototype.
Style guide
Lesson learnt…
With our final presentation with VentureStack, they expressed their satisfaction with the final outcome. VentureStack found our product useful to set as a foundation for their ultimate goal of developing a one-stop platform assisting users to launch their enduring startups with mentorship. Meanwhile, the layout of the screens looks aesthetically unique and neat. The only concern they had would be the acceptance of users with the dark and light contrasted background.
For me, I believed our team had successfully created a product with our MVP achieved. However, due to our time constraints, we could only hand over the project during the phase of creating the first prototype. If we could continue working on the project, the next step would be inviting potential users for user testing and refining the design accordingly.
Overall, it was a great experience working with my team and VentureStack. I learnt that clear goals and milestones must be set in the initial stage of the project. It is because we only have a certain amount of time dedicated to a particular project. Without them, we would not be able to fully utilize our knowledge and provide solid help. That also said it is important to figure out what exactly our client wants and the actual pain point of the problem. Even though we spent half of the time exploring the two with our client in this project, I found it worthwhile because it allows us to develop our design without frustrating both the clients and our team.

